Screen Shots
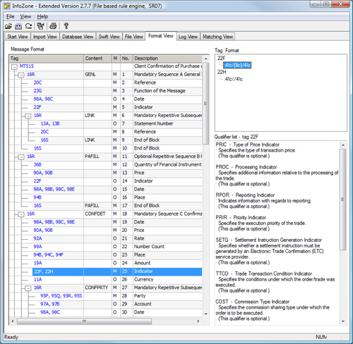
Message Format

only in English
InfoZone 2.9 supports
Standards Release 2021
InfoZone pdf-brochure
InfoZone User Handbook
West Informatik AG
Poststrasse 14
8564 Lipperswil
Switzerland
Tel:+41 71 659 05 00
info@westinformatik.ch
© Copyright by West Informatik AG